
Screenshots
Overview
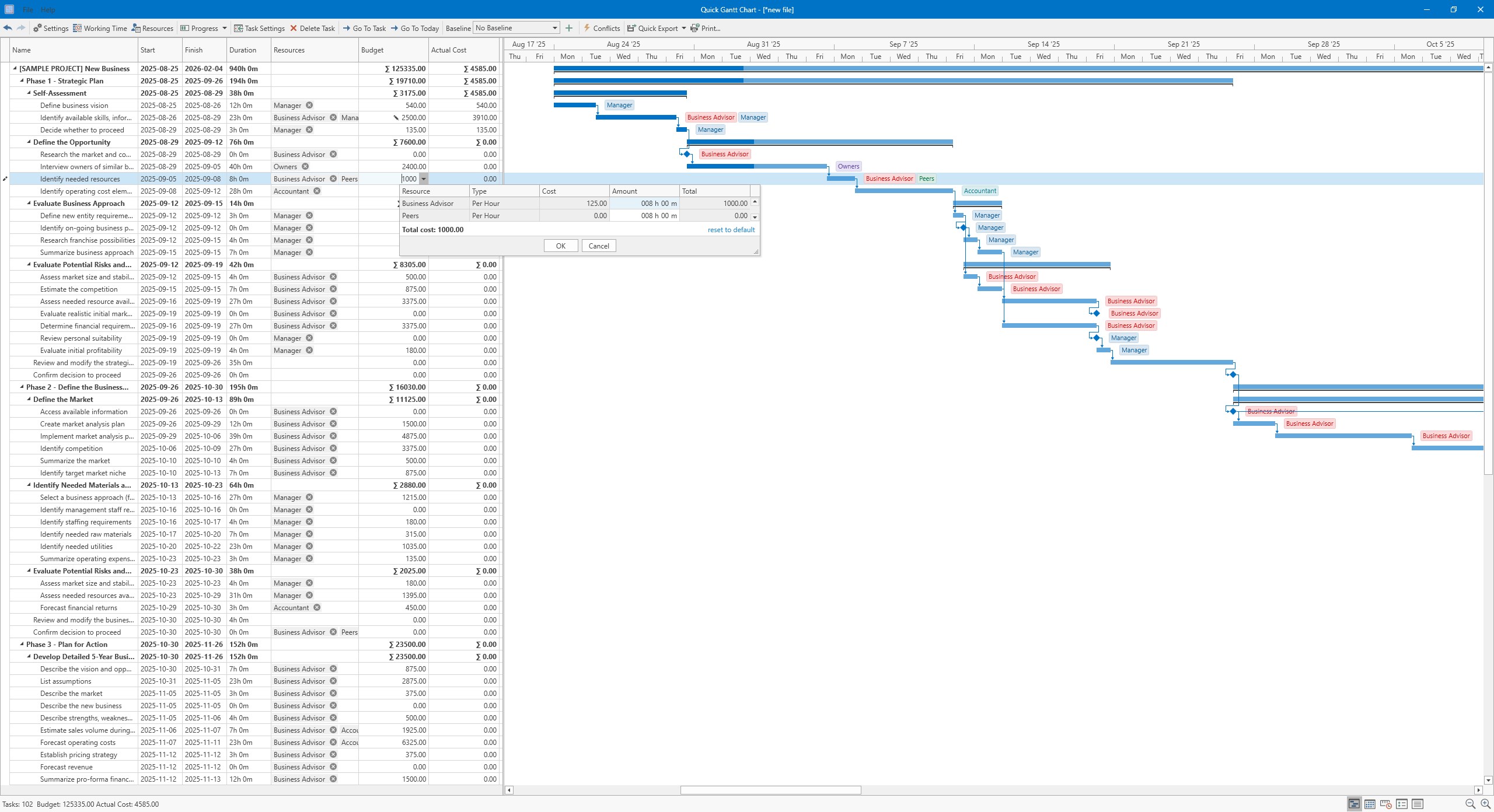
About Quick Gantt Chart The Quick Gantt Chart is a project management software used for planning and scheduling projects. Features -Interactive Editing Quick Gantt Chart supports interactive data editing. You can drag and resize tasks to change start dates and durations, modify progress, attach or detach connectors to define dependency links, and customize task, progress, and dependency line colors directly from the context menu for better visual clarity.
-Resources You can assign resources to tasks. Resources can be people responsible for tasks, equipment, and materials. You can also specify the percentage of time a resource spends on a task and check for potential conflicts. -Budget Features Manage project costs efficiently with budget-related options. Auto Budget Calculation automatically estimates task costs based on assigned resources. -Auto Scheduling & Critical Path if there are changes in dates and timelines of your tasks or in dependencies between them, program will recalculate everything automatically -Baselines Compare original timeline projections with the actual timeline of the project.
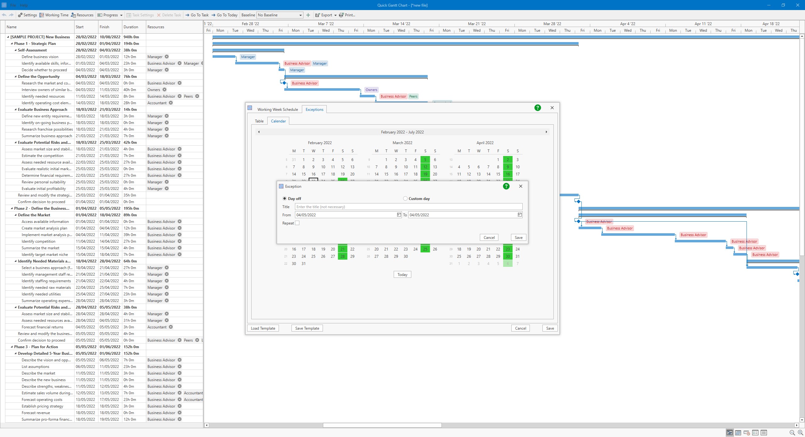
-Custom working days You can customize your projects setting personal working days and days-off. Quick Gantt Chart will automatically calculate the duration of your project based on your business calendar -Export Export your timeline to the most popular formats like PDF, PNG, Xlsx, and Docx. Designed for modern workplaces, it integrates seamlessly with common workflows and provides reliable access to essential business functions.
Features
Quick Gantt Chart offers features specifically designed to meet the demands of business users, including document management, scheduling, and collaboration tools. Users can organize tasks, track progress, and share information with colleagues in a secure and efficient environment. The application scales well across organizations of different sizes, supporting individual professionals as well as large enterprise teams. The interface is organized for quick access to the most frequently used functions, reducing the time needed to complete common tasks. Advanced options are available for users who want to customize their experience and optimize the application for their workflow. Data sync and backup features help users keep their information safe and accessible across multiple devices when needed.
The application supports a wide range of file formats and integrates with popular services to extend its usefulness. Performance optimization ensures smooth operation even on older hardware, making it accessible to a broad user base. Comprehensive documentation and in-app guidance help new users get started quickly while power users can explore advanced capabilities. Users can organize content, apply filters, and access key functions through an intuitive layout that minimizes learning curve. Cross-platform support and cloud integration extend the application's reach across different devices and ecosystems. Built-in tutorials and contextual help ensure that users can discover and master features at their own pace.
The interface is organized for quick access to the most frequently used functions, reducing the time needed to complete common tasks. The application supports a wide range of file formats and integrates with popular services to extend its usefulness. The interface is organized for quick access to the most frequently used functions, reducing the time needed to complete common tasks. Advanced options are available for users who want to customize their experience and optimize the application for their workflow. Data sync and backup features help users keep their information safe and accessible across multiple devices when needed.
Pros
- User-friendly interface for smooth experience
- Comprehensive feature set for various needs
- Regular updates and maintenance
- Widely used and well-reviewed
- Good value for the functionality offered
Cons
- May have a learning curve for new users
- Some features may require subscription
- Performance may vary by device
- Interface design could be improved
- Support availability may be limited
Top Software
AAVV CHAT
AAVV CHAT is a secure and simple chat application designed for private communication over ...
Actual Budget
Actual Budget is a fast, privacy-focused finance app based on the Envelope Budgeting metho...
AppControl Manager
✨ AppControl Manager is a modern secure app that provides easy to use graphical user inter...
Arattai
A safe space to connect with your friends and family Arattai is an easy-to-use instant...
Athan App
An Athan App that sends notifications to your desktop based on your location and settings....
BetterLyrics
* The free trial version is identical to the paid version — no feature limitations. ? Bet...
BPTrakr - Blood Pressure Tracker
BPTrakr - Blood Pressure Tracker for Windows. Designed expressly for Microsoft Windows des...
Christmas Snowfall
From the makers of the highly rated Peaceful Snowfall comes Christmas Snowfall featuring b...
Similar Apps
DejaOffice PC CRM
Secure CRM that runs on your PC - Faster and easier than any online CRM product. You own ...
House3D
Establish a Platform where Designers and clients can easily connect and Create a dynamic a...
To Do Reminders
A simple, modern desktop to-do and reminder app. Supporting light and dark themes and syst...
ZenBot Stock Scanner
ZenBot Stock Scanner helps you find high-probability stocks that are in play - moving with...
APK Installer For Window
With this program, you can easily and simply install APK files to your Windows device and ...
Become a seller on Etsy - Full course
What if we told you that people around you earn extra income online simply by doing the th...
Checkbook Manager
Checkbook Manager is a simple and efficient electronic checkbook and reconciliation manage...
Duplicate Photos Cleaner·
This app is a powerful and easy to use to find duplicate or similar photo, helping you fin...




















